千度资源站 千度资源站

小米运动步数修改 PHP源码 ThinkPHP6 Layui卡密版

2 分钟阅读 源码 2 次浏览

系统介绍

本系统是一款专为小米运动应用设计的自动修改每日步数工具源码。它解决了用户希望便捷、自动化调整运动数据的需求,无需复杂的手动操作,通过简单的卡密验证即可实现目标。对于开发者而言,该项目具有显著的学习与参考价值,其开放的源代码结构便于深入理解如何与第三方运动应用接口进行交互,以及如何构建一套简洁有效的用户授权与数据提交系统。

该工具的核心价值在于提供了一个稳定可用的技术实现方案,将修改步数这一功能封装成可自助服务的Web应用。用户无需掌握技术细节,仅需获取有效的授权卡密,便能通过网页提交实现步数的自主设定,极大地提升了使用的便捷性与私密性。

核心功能

  • 卡密授权验证:系统采用卡密机制进行用户身份核验,确保服务的有效性与可控性。用户需输入预先分发的有效卡密才能提交步数修改请求,便于运营者进行用户管理与服务期限控制。
  • 小米运动API对接:核心功能已集成与小米运动官方接口的稳定通信模块,能够安全、准确地完成用户步数数据的提交与更新,自动化程度高,无需人工干预。
  • 微信端操作支持:程序特别优化了对微信内访问的兼容性,用户可以直接在微信浏览器或小程序环境中打开页面进行操作,实现从获取卡密到提交修改的全流程移动化处理。
  • 每日自助修改:用户获得授权后,可随时登录系统,按照自己的需求设定任意步数值,并完成一键提交。系统支持每日多次修改,满足用户灵活调整的需求。
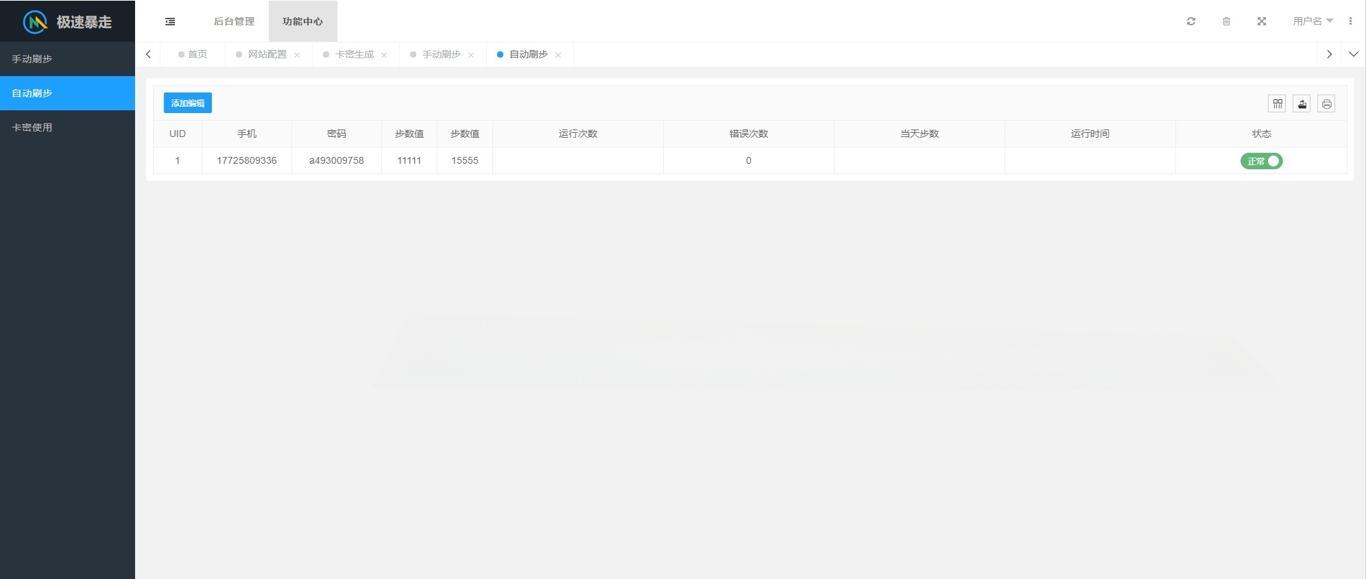
  • 简洁后台管理:提供基础的运营管理界面,管理员可进行卡密的生成、批量导出、状态(有效/禁用/过期)查询与管理,以及对用户提交记录的查看。
  • 响应式前端界面:前端采用Layui-Mini框架构建,界面简洁直观,布局清晰,并具备良好的响应式适配能力,在手机、平板及电脑端均能获得良好的操作体验。
  • 开源无加密代码:项目源码完全开源且未进行任何加密混淆,所有逻辑代码清晰可见。这为开发者提供了绝佳的二次开发与学习机会,便于根据自身业务需求进行功能定制或代码重构。

技术特性

本系统采用主流的PHP全栈开发方案进行构建,技术选型成熟稳定。后端基于ThinkPHP6框架开发,该框架以其高性能、丰富的功能模块和优雅的代码结构著称,确保了后端逻辑的清晰与高效。数据库层默认支持MySQL,模型关联、查询构造器等特性使得数据操作便捷安全。前端UI部分则选用轻量级的Layui-Mini框架,提供了美观的组件与弹层、表单验证等交互功能,极大提升了开发效率与用户体验的一致性。

关于代码质量,如原文所述,本项目作为新手练习作品,在代码结构规范性、设计模式应用和异常处理严谨性方面可能存在优化空间。但这并不影响核心接口功能的正常运行,且恰恰因为其“未加密”和“有待优化”的特性,使其成为学习ThinkPHP6框架实际应用、理解API接口调用流程以及练习代码重构的宝贵材料。

运营管理

系统的运营管理围绕“卡密”这一核心资产展开。管理员可以通过内置的后台功能模块,轻松实现卡密的全生命周期管理。这包括:基于指定批次和数量生成新的卡密;查询现有所有卡密的状态(未使用、已使用、已禁用);将特定卡密标记为失效以阻止其继续使用;导出卡密列表用于分发。同时,后台提供用户提交步数修改请求的历史日志查看功能,记录包括提交时间、关联卡密、目标步数和IP地址在内的关键信息,便于进行简单的运营分析与审计。

使用说明

部署本系统需要标准的PHP Web运行环境。建议使用PHP 7.4或更高版本,并确保已安装必要的扩展(如curl用于网络请求)。数据库方面,需要准备一个MySQL 5.7+数据库实例。具体部署步骤为:首先,将源码文件上传至您的Web服务器目录;然后,导入项目提供的SQL文件以初始化数据库结构;接着,根据您的数据库连接信息,修改项目配置文件(通常是.env文件)中的相关参数;最后,通过浏览器访问项目首页,系统即可正常运行。用户使用时,只需在网页输入框中填入有效的卡密和希望设置的步数,点击提交按钮,系统便会自动完成后续所有流程。

图片演示

小米运动步数修改 PHP源码 ThinkPHP6 Layui卡密版 图片

小米运动步数修改 PHP源码 ThinkPHP6 Layui卡密版 图片
小米运动步数修改 PHP源码 ThinkPHP6 Layui卡密版 图片
小米运动步数修改 PHP源码 ThinkPHP6 Layui卡密版 图片

下载地址